01 硬件(jian)及軟件(jian)版本
客(ke) 戶 端 :S7-1200
軟 件 :TIA V15
CPU:1214C
Firmware:4.2
IP 地 址 :192.168.1.9
255.255.255.0
0.0.0.0
服務器:ATV340
IP 地址:設(she)置為 DCP,由 Profinet 網絡分配 IP 地址
ATV340 版本信息
02 ATV340 參數設(she)置
控制模式 CHCF:隔離模式
給定頻率 1 配(pei)置 FR1:通信模塊
命令通道 1 設置 CD1:通信模(mo)塊
由 SoMove 或遠(yuan)程操作面板設置一(yi)個變頻器的節點名稱(cheng),本例中,為 atv340(此設備名稱(cheng)與 TIA V15 中設置的必須完全(quan)一(yi)致)
IP 地址:192.168.1.10
子網(wang)掩碼:255.255.255.0
網關:0.0.0.0
03 S7-1200 PLC 配置(zhi)
當 ATV340 的(de)(de) IP 地(di)址(zhi)分配設(she)置為 DCP 時,此處可選擇(ze)“在項目中設(she)置 IP 地(di)址(zhi)”,這也是默認選項, PROFINET 自動生成設(she)備(bei)名稱,并設(she)置變頻器的(de)(de)設(she)備(bei)名稱與此處的(de)(de)設(she)備(bei)名稱一致(zhi)
04 程序中建(jian)立變量(liang)表
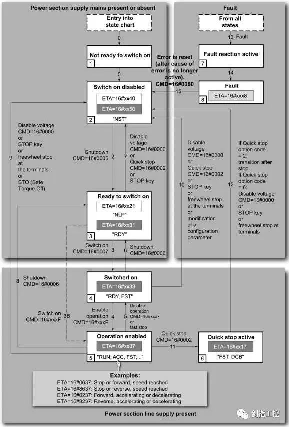
05 ATV340 控制(zhi)流(liu)程
ATV340 變頻(pin)器采用 DriveCom 控(kong)制(zhi)流程,通(tong)(tong)(tong)過(guo) ETA 狀(zhuang)態(tai)字(zi)(通(tong)(tong)(tong)信地(di)址(zhi)(zhi)為(wei) 3201)讀取(qu) ATV340 的狀(zhuang)態(tai),通(tong)(tong)(tong)過(guo) RFR 輸(shu)出頻(pin)率字(zi)(通(tong)(tong)(tong)信地(di)址(zhi)(zhi)為(wei) 3202)讀取(qu) ATV340 的輸(shu)出頻(pin)率;通(tong)(tong)(tong)過(guo) CMD 命(ming)令字(zi)(通(tong)(tong)(tong)信地(di)址(zhi)(zhi)為(wei) 8501)控(kong)制(zhi) ATV340 的狀(zhuang)態(tai)轉換,通(tong)(tong)(tong)過(guo) LFR 設定頻(pin)率字(zi)(通(tong)(tong)(tong)信地(di)址(zhi)(zhi)為(wei) 8502)寫入 ATV340 的設定頻(pin)率
控制流程圖,如下:
正轉(zhuan):16#000F
反轉:16#080F
停止:16#0007
快(kuai)速停止:16#0002
故障復位:16#0080
故障:16#xxx8
準備好:16#xx33
運行中:16#xx37
快速(su)停止中:16#xx17
06 流程控制與狀態顯示程序
程(cheng)序下(xia)載至 PLC 后(hou),需(xu)要(yao)將 PLC 與(yu) ATV340 全部(bu)斷電重啟。
本文來(lai)源于:劍指工控 李振
上一篇:食品飲料行業IoT解決方案